次の方法で共有


ビジュアル クエリ エディターを使用したクエリ

適用対象:SQL 分析エンドポイントウェアハウスミラー データベース

この記事では、Microsoft Fabric ポータルのビジュアル クエリ エディターを使用して、クエリをすばやく効率的に記述する方法について説明します。 ビジュアル クエリ エディターを使用すると、コードなしのエクスペリエンスでクエリを作成できます。

Fabric ポータルのビジュアル クエリ エディター

ビジュアル クエリ エディターは、ウェアハウス内のデータに対してクエリを記述するための、使いやすいビジュアル インターフェイスを提供します。

ウェアハウスにデータを読み込んだら、ビジュアル クエリ エディターを使用して、データを分析するクエリを作成できます。 ビジュアル クエリ エディターにアクセスするには、次の 2 つの方法があります。

次の画像に示すように、リボンの [新しいビジュアル クエリ] ボタンを使用して新しいクエリを作成します。

[データ プレビュー] ビューで [新しいクエリ] メニューがある場所を示すスクリーンショット。

クエリを作成するには、オブジェクト エクスプローラーからキャンバスにテーブルをドラッグ アンド ドロップします。 テーブルをドラッグするには、テーブルを選んだまま保持し、オブジェクト エクスプローラーによってそれが認識されたことを確認してから、ドラッグします。 1 つ以上のテーブルをキャンバスにドラッグすると、ビジュアル エクスペリエンスを使用してクエリを設計できます。 ウェアハウス エディターでは、Power Query ダイアグラム ビュー エクスペリエンスを使用して、データのクエリと分析を簡単に行うことができます。 Power Query ダイアグラム ビューの詳細を確認してください。

ビジュアル クエリを操作すると、数秒ごとにクエリが自動的に保存されます。 クエリ タブに "保存中インジケーター" が表示され、クエリの保存中であることが示されます。 すべてのワークスペース ユーザーは、自分のクエリを [My queries] フォルダーに保存できます。 ただし、ワークスペースの閲覧者ロールのユーザーまたはウェアハウスの共有受信者に対しては、クエリを [共有クエリ] フォルダーに移動することが制限されます。

次のアニメーション GIF は、コードなしのビジュアル クエリ エディターを使用した 2 つのテーブルのマージを示しています。

ビジュアル クエリ エディターを使用して 2 つのテーブルをマージするサンプル クエリの結果を示すアニメーション。

gif に表示される手順は次のとおりです。

  1. 最初に、テーブル DimCityエクスプローラーから、新しい空白のビジュアル クエリ エディターにドラッグされます。
  2. 次に、テーブル FactSaleエクスプローラーからビジュアル クエリ エディターにドラッグされます。
  3. それらを共通キーに参加させるには、ビジュアル クエリ エディターの内容メニュー DimCity にある、[クエリを新しい Power Query 演算子として統合] オペレーターを使用します。
  4. 新しい [マージ] ページで、各テーブルの CityKey 列が共通キーとして選択されます。 [参加の種類][内部] にします。
  5. 新しく、[Merge] オペレーターがビジュアル クエリ エディターに追加されます。
  6. 結果が表示されたら、 [Excel ファイルのダウンロード] を使用して Excel で結果を表示するか、 [結果を視覚化] を使用して結果に関するレポートを作成することができます。

ビューとして保存

[ビューとして保存] ボタンを使用してクエリをビューとして保存し、そこにデータを読み込めるようにすることができます。 ビューを作成するアクセス権を持っているスキーマ名を選択し、ビューの名前を指定し、SQL ステートメントを確認してから、ビューの作成を確定します。 ビューが正常に作成されると、エクスプローラーに表示されます。

ビジュアル クエリ エディタでの、[ビューとして保存] メニューの使用方法を示すスクリーンショット

SQL の表示

[SQL の表示] 機能を使用すると、ビジュアル クエリの該当する手順に基づいて SQL クエリを表示できます。

[クエリの表示] を選択して T-SQL を表示し、[SQL スクリプトを編集] を選択してクエリ エディターで SQL クエリを編集します。

[SQL の表示] 機能と [SQL スクリプトの編集] ボタンを示す、Fabric ポータルの画面からのアニメーション画像。

マージ クエリ アクションを使用して 2 つ以上のテーブルを結合するクエリを作成すると、読み込みが有効になっているクエリが SQL スクリプトに反映されます。 SQL スクリプトに表示するテーブルのクエリを指定するには、コンテキスト メニューを選択し、[読み込みを有効にする] を選択します。 結果にマージされたテーブルの列を展開して、SQL スクリプトに反映された手順を確認します。

コンテキスト メニューの [読み込みを有効にする] オプションを示すスクリーンショット。

テーブルとして保存

[Save as table] (テーブルとして保存) を使用すると、読み込みが有効になったクエリのクエリ結果をテーブルに保存できます。 結果を保存するウェアハウスを選択し、テーブルを作成するアクセス権を持っているスキーマを選択し、テーブル名を指定して、CREATE TABLE AS SELECT ステートメントを使用して結果をテーブルに読み込みます。 テーブルが正常に作成されると、エクスプローラーに表示されます。

ビジュアル クエリ エディタでの、[テーブルとして保存] メニューの使用方法を示すスクリーンショット

ビジュアル クエリ エディターでクロスウェアハウス クエリを作成する

クロスウェアハウス クエリの詳細については、「クロス ウェアハウス クエリ」を参照してください。

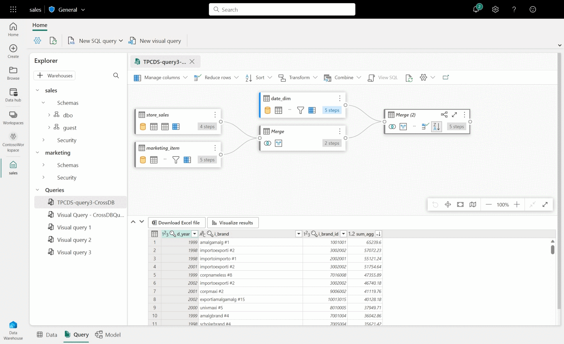
  • クロスウェアハウス クエリを作成するには、追加したウェアハウスからテーブルをドラッグ アンド ドロップし、マージ アクティビティを追加します。 たとえば、次の図の例では、 store_salessales ウェアハウスから追加され、item ウェアハウスの marketing テーブルとマージされます。

営業/マーケティング データベースと Power Query アクティビティの間のサンプル クロスウェアハウス クエリのスクリーンショット。

ビジュアル クエリ エディターに関する制限事項

  • ビジュアル クエリ エディターでは、DQL (データ クエリ言語) または読み取り専用 SELECT ステートメントのみを実行できます。 DDL ステートメントまたは DML ステートメントはサポートされていません。
  • 現在サポートされているのは、クエリ フォールディングをサポートする Power Query 操作のサブセットのみです。
  • 現在、[結果の視覚化] では、ORDER BY 句を使用した SQL クエリはサポートされていません。
  • 2 つ以上のテーブルを結合する SQL スクリプトを表示すると、読み込みの有効化が選ばれているテーブルのみに、対応する SQL スクリプトが表示されます。
  • SQL 表示機能でサポートされていない特定の手順があり、ビジュアル クエリ エディターのバナーの "クエリは、SQL に完全に変換できないため、ウェアハウス ビューとしてサポートされていません" という表示で示されます。 詳細については、「Power Query のクエリ フォールディング インジケーター」を参照してください。
  • スキーマが非常に大きいウェアハウスは、スキーマ情報がキャッシュされず、必要に応じて計算する必要があるため、大幅に時間がかかります。 750,000 を超える結合オブジェクト (テーブル、ビュー、列) を含むウェアハウスは、モデリングではサポートされていません。