다음을 통해 공유


자습서: 데이터베이스 대시보드에 가장 느린 5가지 쿼리 샘플 위젯 추가

중요하다

Azure Data Studio는 2026년 2월 28일에사용 중지됩니다. Visual Studio Code을 사용하는 것을 권장합니다. Visual Studio Code로 마이그레이션하는 방법에 대한 자세한 내용은 Azure Data Studio에 무슨 일이 일어나고 있는지 확인하세요.

이 자습서에서는 Azure Data Studio의 기본 제공 샘플 위젯 중 하나를 데이터베이스 대시보드에 추가하여 데이터베이스의 가장 느린 5개 쿼리를 빠르게 확인하는 프로세스를 보여 줍니다. 또한 Azure Data Studio 기능을 사용하여 느린 쿼리 및 쿼리 계획의 세부 정보를 보는 방법도 알아봅니다. 이 자습서에서는 다음 방법을 알아봅니다.

  • 데이터베이스에 대해 쿼리 저장소 사용
  • 기본 제공 인사이트 위젯을 데이터베이스 대시보드에 추가
  • 데이터베이스의 가장 느린 쿼리에 대한 세부 정보 보기
  • 느린 쿼리에 대한 쿼리 실행 계획 보기

Azure Data Studio에는 몇 가지 인사이트 위젯이 기본 제공됩니다. 이 자습서에서는 query-data-store-db-insight 위젯을 추가하는 방법을 보여 주지만, 위젯을 추가하는 단계는 기본적으로 동일합니다.

필수 조건

이 자습서를 완료하려면 SQL Server 또는 Azure SQL Database TutorialDB가 필요합니다. TutorialDB 데이터베이스를 만들려면 다음 빠른 시작 중 하나를 완료합니다.

데이터베이스에 대한 쿼리 저장소 켜기

이 예제의 위젯은 쿼리 저장소를 사용하도록 설정해야 합니다.

  1. 서버 사이드바에서 TutorialDB 데이터베이스를 마우스 오른쪽 단추로 클릭하고 새 쿼리를 선택합니다.

  2. 쿼리 편집기에 다음 Transact-SQL (T-SQL) 문을 붙여 넣고 실행을 클릭합니다.

     ALTER DATABASE TutorialDB SET QUERY_STORE = ON
    

느린 쿼리 위젯을 데이터베이스 대시보드에 추가

대시보드에 ‘느린 쿼리 위젯’을 추가하려면 ‘사용자 설정’ 파일에서 dashboard.database.widgets 설정을 편집합니다.

  1. Ctrl+Shift+P를 눌러 ‘명령 팔레트’를 열고 ‘사용자 설정’을 엽니다.

  2. 검색 상자에 설정을 입력하고 기본 설정: 사용자 설정 열기를 선택합니다.

    사용자 설정 열기 명령

  3. 설정 검색 입력 상자에 dashboard를 입력하고 dashboard.database.widgets를 찾은 후 settings.json에서 편집을 누릅니다.

    검색 설정

  4. settings.json에 다음 코드를 추가합니다.

    "dashboard.database.widgets": [
        {
            "name": "slow queries widget",
            "gridItemConfig": {
                "sizex": 2,
                "sizey": 1
            },
            "widget": {
                "query-data-store-db-insight": null
            }
        },
        {
            "name": "Tasks",
            "gridItemConfig": {
                "sizex": 1,
                "sizey": 1
            },
            "widget": {
                "tasks-widget": {}
            }
        },
        {
            "gridItemConfig": {
                "sizex": 1,
                "sizey": 2
            },
            "widget": {
                "explorer-widget": {}
            }
        }
    ]
    
  5. Ctrl+S를 눌러 수정된 사용자 설정을 저장합니다.

  6. 서버 사이드바에서 TutorialDB로 이동하여 데이터베이스 대시보드를 열고 마우스 오른쪽 단추를 클릭한 다음 관리를 선택합니다.

    대시보드 열기

  7. 인사이트 위젯이 대시보드에 표시됩니다.

    QDS 위젯

자세한 내용은 인사이트 세부 정보 보기

  1. 인사이트 위젯에 대한 추가 정보를 보려면 오른쪽 상단의 줄임표(...)를 클릭하고 세부 정보 표시를 선택합니다.

  2. 항목에 대한 자세한 내용을 표시하려면 차트 데이터 목록에서 항목을선택합니다.

    인사이트 세부 정보 대화 상자

  3. 인사이트 창을 닫습니다.

쿼리 계획 보기

  1. TutorialDB를 마우스 오른쪽 단추로 클릭하고 관리를 선택합니다.

  2. 느린 쿼리 위젯에서 인사이트 위젯에 대한 추가 정보를 보려면 오른쪽 상단의 줄임표(...)를 클릭하고 쿼리 실행을 선택합니다.

    쿼리 실행

  3. 이제 결과가 포함된 새 쿼리 창이 표시됩니다.

    쿼리 실행 결과

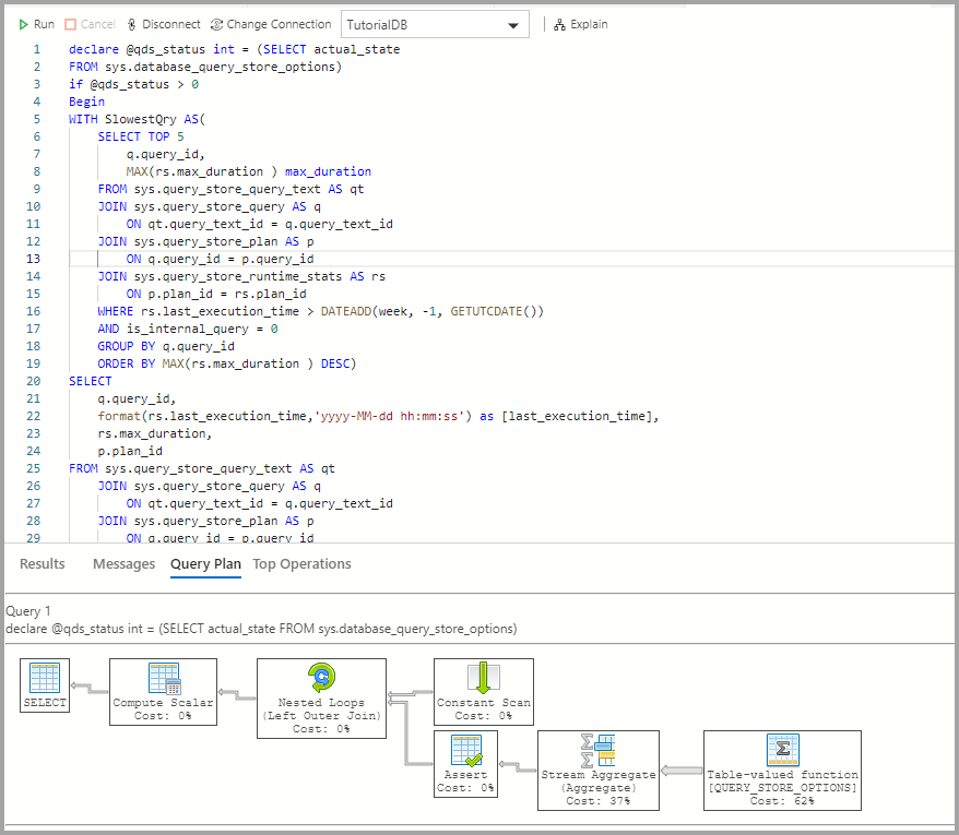
  4. 설명을 클릭합니다.

    인사이트 QDS 설명

  5. 쿼리 실행 계획 보기

    쿼리의 실행 계획을 보여 주는 스크린샷

다음 단계

이 자습서에서는 다음 작업 방법을 알아보았습니다.

  • 데이터베이스에 대해 쿼리 저장소 사용
  • 인사이트 위젯을 데이터베이스 대시보드에 추가
  • 데이터베이스의 가장 느린 쿼리에 대한 세부 정보 보기
  • 느린 쿼리에 대한 쿼리 실행 계획 보기

테이블 공간 사용량 샘플 인사이트를 사용하도록 설정하는 방법을 알아보려면 다음 자습서를 완료합니다.