다음을 통해 공유


시각적 쿼리 편집기를 사용하여 쿼리

적용 대상:✅ Microsoft Fabric의 SQL 분석 엔드포인트, 웨어하우스미러된 데이터베이스

이 문서에서는 Microsoft Fabric 포털의 시각적 쿼리 편집기를 사용하여 쿼리를 빠르고 효율적으로 작성하는 방법을 설명합니다. 코드 없음 환경에 대해 Visual Query 편집기를 사용하여 쿼리를 만들 수 있습니다.

패브릭 포털의 시각적 쿼리 편집기

시각적 쿼리 편집기를 사용하면 웨어하우스의 데이터에 대한 쿼리를 쉽게 작성할 수 있는 시각적 인터페이스를 제공합니다.

웨어하우스에 데이터를 로드한 후에는 시각적 쿼리 편집기를 사용하여 데이터를 분석하는 쿼리를 만들 수 있습니다. 시각적 개체 쿼리 편집기를 가져오는 방법에는 두 가지가 있습니다.

리본에서 다음 이미지와 같이 새 시각적 쿼리 버튼을 사용하여 새 쿼리를 만듭니다.

데이터 미리 보기 보기에서 새 쿼리 메뉴를 찾을 위치를 보여 주는 스크린샷

쿼리를 만들려면 개체 탐색기에서 테이블을 캔버스로 드래그 앤 드롭합니다. 테이블을 끌어다 놓기 전에 개체 탐색기에서 테이블이 선택될 때까지 테이블을 선택하고 유지합니다. 하나 이상의 테이블을 캔버스로 끌어다 놓으면 시각적 개체 환경을 사용하여 쿼리를 디자인할 수 있습니다. 웨어하우스 편집기에서는 Power Query 다이어그램 보기 환경을 사용하여 데이터를 쉽게 쿼리하고 분석할 수 있습니다. Power Query 다이어그램 보기에 대해 자세히 알아봅니다.

시각적 쿼리를 사용할 때는 쿼리가 몇 초에 한 번씩 자동으로 저장됩니다. 쿼리 탭에 "저장 표시기"가 나타나 쿼리가 저장되고 있음을 나타냅니다. 모든 작업 영역 사용자는 내 쿼리 폴더에 쿼리를 저장할 수 있습니다. 그러나 작업 영역의 뷰어 역할의 사용자 또는 웨어하우스의 공유 받는 사람은 쿼리를 공유 쿼리 폴더로 이동할 수 없습니다.

다음 애니메이션 GIF는 코드 없는 시각적 쿼리 편집기를 사용하여 두 테이블을 병합하는 방법을 보여 줍니다.

시각적 쿼리 편집기를 사용하여 두 테이블을 병합하는 샘플 쿼리 결과의 애니메이션입니다.

GIF에 표시된 단계는 다음과 같습니다.

  1. 먼저 테이블 DimCity이(가) 탐색기에서 빈 새 시각적 쿼리 편집기로 끌어와집니다.
  2. 그런 다음 FactSale에서 시각적 쿼리 편집기로 테이블을 끌어 놓습니다.
  3. 시각적 쿼리 편집기의 DimCity콘텐츠 메뉴에서 새 파워 쿼리 연산자로 쿼리 병합을 사용하여 공통 키에 조인합니다.
  4. 병합 페이지에서 각 테이블의 CityKey 열이 공통 키로 선택됩니다. 조인 종류Inner입니다.
  5. 병합 연산자가 시각적 쿼리 편집기에 추가됩니다.
  6. 결과가 표시되면 Excel 파일을 다운로드하여 Excel에서 결과를 보거나 결과를 시각화하여 결과에 대한 보고서를 만들 수 있습니다.

보기로 저장

보기로 저장 단추를 사용하여 데이터 로드를 사용할 수 있는 보기로 쿼리를 저장할 수 있습니다. 보기를 만들 수 있는 액세스 권한이 있는 스키마 이름을 선택하고, 보기 이름을 입력하며, 보기 만들기를 확인하기 전에 SQL 문을 확인합니다. 보기가 만들어지면 탐색기에 표시됩니다.

시각적 쿼리 편집기에서 보기로 저장 메뉴를 사용하는 방법을 보여 주는 스크린샷

SQL 보기

SQL 보기 기능을 사용하면 시각적 쿼리의 적용된 단계에 따라 SQL 쿼리를 볼 수 있습니다.

쿼리 보기를 선택하여 결과 T-SQL을 확인하고 SQL 스크립트를 편집하여 쿼리 편집기에서 SQL 쿼리를 편집합니다.

SQL 보기 기능 및 SQL 스크립트 편집 단추를 보여 주는 패브릭 포털의 화면에서 애니메이션 효과를 준 이미지입니다.

쿼리 병합 작업을 사용하여 둘 이상의 테이블을 조인하는 쿼리를 작성할 때 로드가 활성화된 쿼리가 SQL 스크립트에 반영됩니다. SQL 스크립트에 표시할 테이블의 쿼리를 지정하려면 상황에 맞는 메뉴를 선택한 다음 로드를 사용하도록 설정합니다. 결과에 병합된 테이블의 열을 확장하여 SQL 스크립트에 반영된 단계를 확인합니다.

상황에 맞는 메뉴의 로드 사용 옵션을 보여 주는 스크린샷.

테이블로 저장

테이블로 저장을 사용하여 부하가 설정된 쿼리에 대한 테이블에 쿼리 결과를 저장할 수 있습니다. 결과를 저장할 웨어하우스를 선택하고, 테이블을 만들 수 있는 액세스 권한이 있는 스키마를 선택하며, CREATE TABLE AS SELECT 문을 사용하여 테이블에 결과를 로드하는 테이블 이름을 입력합니다. 테이블이 만들어지면 탐색기에 표시됩니다.

시각적 쿼리 편집기에서 테이블로 저장 메뉴를 사용하는 방법을 보여 주는 스크린샷

시각적 쿼리 편집기에서 웨어하우스 간 쿼리 만들기

웨어하우스 간 쿼리에 대한 자세한 내용은 웨어하우스 간 쿼리를 참조하세요.

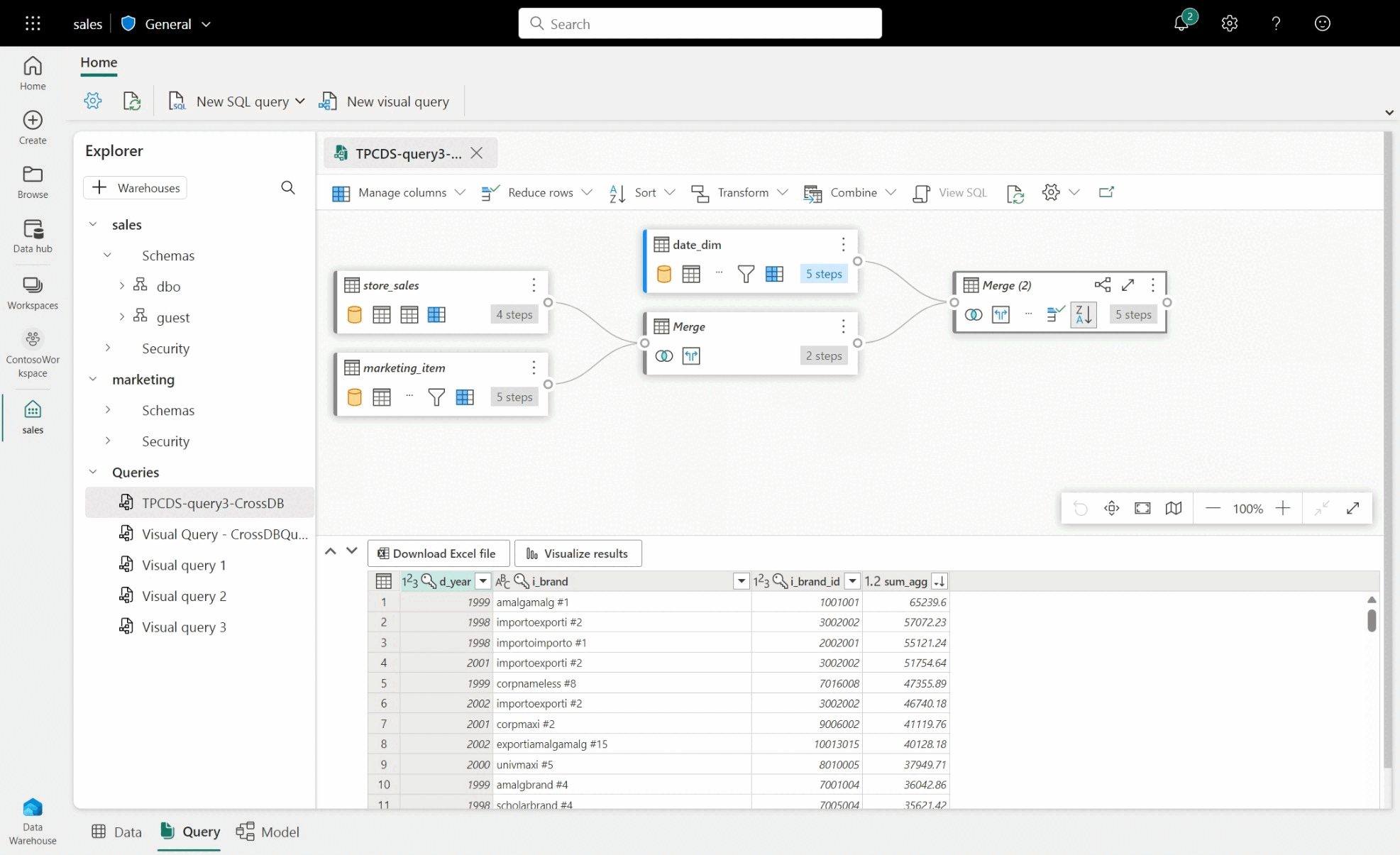
  • 웨어하우스 간 쿼리를 만들려면 추가된 웨어하우스에서 테이블을 끌어서 놓고 병합 작업을 추가합니다. 예를 들어 다음 이미지 예제에서는 store_sales이(가) sales 웨어하우스에서 추가되고 item 웨어하우스의 marketing 테이블과 병합됩니다.

영업 및 마케팅 데이터베이스와 파워 쿼리 활동 간의 샘플 웨어하우스 간 쿼리 스크린샷

시각적 쿼리 편집기의 제한 사항

  • 시각적 쿼리 편집기에서 DQL(데이터 쿼리 언어) 또는 읽기 전용 SELECT 문만 실행할 수 있습니다. DDL 또는 DML 문은 지원되지 않습니다.
  • 현재 쿼리 폴딩을 지원하는 Power Query 작업의 하위 집합만 지원됩니다.
  • 결과 시각화는 현재 ORDER BY 절을 사용하여 SQL 쿼리를 지원하지 않습니다.
  • 둘 이상의 테이블을 조인하는 SQL 스크립트를 볼 때 부하가 설정된 테이블만 해당 SQL 스크립트를 표시합니다.
  • 시각적 쿼리 편집기에서 "쿼리는 SQL로 완전히 변환할 수 없으므로 웨어하우스 뷰로 지원되지 않습니다."라는 배너가 표시되는 SQL 보기 기능이 지원하지 않는 특정 단계가 있습니다. 자세한 내용은 파워 쿼리의 쿼리 폴딩 표시기를 참조하세요.
  • 스키마 정보가 캐시되지 않고 요청 시 계산되어야 하므로 매우 큰 스키마가 있는 웨어하우스는 훨씬 더 오래 걸립니다. 750,000개 이상의 결합된 개체(테이블, 뷰 및 열)가 있는 웨어하우스는 모델링에 지원되지 않습니다.